6 Alat Pengoptimalan Kueri SQL Terbaik di tahun 2021

Data adalah segalanya dan, akibatnya, SQL ada di mana-mana. Bahasa Kueri Terstruktur telah menjadi bahasa kueri yang paling banyak digunakan dan didukung oleh sebagian besar sistem manajemen basis data relasional modern. Faktanya, penggunaannya sangat umum sehingga kita sering menyebut server database sebagai server SQL.

6 Alat Pengoptimalan Kueri SQL Terbaik di tahun 2021

Bahasa mendefinisikan bagaimana query dapat dibentuk untuk mengekstrak dari database data yang tepat yang diperlukan. Mengingat banyaknya database modern dengan lusinan tabel yang digabungkan, kueri SQL bisa sangat kompleks. Dengan kompleksitas tambahan, kinerja berkurang. Pengoptimalan kueri SQL memungkinkan seseorang untuk menyempurnakan kueri sehingga mereka mengembalikan data yang benar secepat mungkin . Mengoptimalkan kueri SQL dapat dilakukan secara manual, tetapi ada alat untuk membantu mengoptimalkannya. Kami akan meninjau beberapa alat terbaik yang kami temukan.

Karena kami ingin semua orang berada di halaman yang sama saat kami meninjau produk terbaik, kami akan mulai dengan membahas apa dan apa yang memalukan dari pengoptimalan kueri SQL. Kemudian, kita akan membahas fitur utama alat pengoptimalan kueri SQL. Alat yang berbeda menawarkan fitur yang berbeda, seperti yang akan Anda lihat. Kami akan melakukan yang terbaik untuk memilah fitur penting yang harus Anda cari saat memilih alat terbaik untuk kebutuhan spesifik Anda. Dan terakhir, kami akan meninjau alat terbaik yang dapat kami temukan.

Optimasi Kueri di SQL Server

Sederhananya, optimasi kueri SQL adalah tindakan menganalisis kueri SQL dan menentukan mekanisme eksekusi yang paling efisien. Ini sering merupakan proses coba-coba di mana kueri yang berbeda diuji untuk melihat mana yang menawarkan kinerja terbaik, sambil tetap mengembalikan data yang dicari. Pengoptimal kueri terkadang dibangun ke dalam sistem manajemen basis data tetapi alat eksternal pihak ketiga sering dianggap menawarkan hasil kinerja yang lebih baik. Pengoptimal kueri tipikal akan menghasilkan satu atau beberapa paket kueri untuk setiap kueri, yang masing-masing merupakan mekanisme yang digunakan untuk menjalankan kueri. Kinerja (yaitu waktu eksekusi) masing-masing diukur dan rencana kueri yang paling efisien dipilih dan digunakan untuk menjalankan kueri. Sementara beberapa alat pengoptimalan kueri SQL adalah aplikasi pembantu yang lebih sederhana yang membutuhkan banyak bantuan manusia,

Berikut adalah contoh cepat pengoptimalan kueri. Jika pengguna menjalankan kueri yang memilih kira-kira setengah dari data tabel pada saat server banyak ditugasi dengan beberapa koneksi simultan. Dalam situasi seperti itu, pengoptimal kueri dapat memutuskan untuk menggunakan rencana kueri yang menggunakan indeks tabel untuk memenuhi kueri, berdasarkan sumber daya yang terbatas. Melakukannya dapat mengurangi pengurasan kueri pada sumber daya server. Jika pengguna menjalankan kueri yang sama di lain waktu ketika lebih banyak sumber daya server tersedia, pengoptimal kueri dapat menentukan bahwa pembatasan sumber daya tidak menjadi masalah dan tidak menggunakan indeks tabel, memuat tabel lengkap dalam memori.

Karakteristik Utama Alat Pengoptimalan Kueri SQL

Seperti yang telah kami tentukan, fungsi utama alat Pengoptimal Kueri SQL adalah mencoba menentukan cara terbaik untuk menjalankan kueri dengan menganalisis rencana kueri yang berbeda. Semua alat yang diulas di sini setidaknya akan seperti itu tetapi beberapa menawarkan lebih banyak fungsi. Mari kita lihat beberapa fitur utama yang biasa ditemukan di alat pengoptimalan kueri SQL.

Penyetelan SQL Dasar

Ini adalah fungsi inti dari alat Pengoptimalan Kueri SQL. Ini adalah proses penulisan ulang pernyataan SQL secara berbeda dengan tujuan meningkatkan kinerja kueri sambil tetap mendapatkan kumpulan data yang sama. Alat ini bekerja dengan mengukur waktu eksekusi kueri dari berbagai versi kueri (rencana kueri) dan memilih salah satu yang mengeksekusi tercepat.

Dukungan Mesin Basis Data

Sebagian besar alat setidaknya akan mendukung mesin basis data yang paling umum seperti Microsoft SQL, Oracle, MySQL, PostgreSQL, dan MariaDB. Yang lain akan mendukung pilihan yang lebih luas dan yang lain hanya akan mendukung satu. Penting untuk memilih alat yang dapat mendukung semua mesin yang Anda gunakan,

Dukungan Basis Data Berbasis Cloud

Beberapa alat pengoptimalan kueri SQL dapat menganalisis dan mengoptimalkan database yang dihosting di cloud seperti Microsoft SQL Azure atau AWS RDS. Dukungan cloud sangat bervariasi dari satu alat ke alat lainnya. Sekali lagi, penting untuk memilih satu yang mendukung apa yang Anda miliki. Perhatikan bahwa sebagian besar alat yang mendukung database cloud juga akan mendukung yang di tempat.

Alat Dan Perangkat Lunak Pengoptimalan Kueri SQL Terbaik

Waktunya akhirnya tiba untuk mengungkapkan—dan meninjau—alat dan perangkat lunak pengoptimalan kueri SQL terbaik yang dapat kami temukan. Daftar kami memiliki banyak jenis alat yang berbeda, masing-masing membawa sentuhannya sendiri untuk pengoptimalan. Kriteria penyertaan utama kami adalah bahwa setiap produk setidaknya membantu mengoptimalkan kueri SQL secara manual—sebagian besar melakukannya secara otomatis—dan berfungsi seperti yang diiklankan. Kami tidak ingin Anda membuang waktu untuk produk yang tidak berfungsi sebagaimana mestinya.

1. SolarWinds Database Performance Analyzer (Uji Coba GRATIS)

Produk pertama kami adalah dari SolarWinds, sebuah perusahaan yang telah menikmati reputasi yang sangat baik untuk membuat beberapa alat manajemen jaringan dan sistem terbaik untuk sebagian besar dari dua puluh tahun keberadaannya. Produk andalannya yang disebut Monitor Kinerja Jaringan SolarWinds dipandang oleh banyak orang sebagai salah satu perangkat lunak pemantauan bandwidth jaringan terbaik. Beberapa ketenaran SolarWinds juga berasal dari banyak alat gratis yang ditawarkannya. Mereka adalah alat yang lebih kecil, masing-masing menangani tugas khusus administrator jaringan. Dua contoh yang sangat baik dari alat ini adalah Kalkulator Subnet Lanjutan dan Server Kiwi Syslog.

Namun, untuk pengoptimalan SQL Query, yang Anda butuhkan adalah SolarWinds Database Performance Analyzer (DPA) , alat manajemen database yang dibuat untuk pemantauan, analisis, dan penyetelan kinerja kueri SQL. Ini memantau dan menganalisis instans database SQL Anda dan, menggunakan metode Analisis Waktu Respons yang menempatkan fokus utama pada waktu antara permintaan kueri dan respons yang sesuai dari database, menganalisis jenis tunggu dan peristiwa untuk menunjukkan kemacetan database.

6 Alat Pengoptimalan Kueri SQL Terbaik di tahun 2021

Alat ini, yang juga bagus untuk pemecahan masalah, memiliki antarmuka yang mudah digunakan yang akan membantu Anda menemukan masalah dengan cepat dan mudah. Layar utama akan memungkinkan Anda melihat instans basis data, waktu tunggu, saran kueri, CPU (dengan peringatan dan peringatan kritis), memori, disk, dan sesi.

Saat menelusuri, dasbor tren dari instans basis data tertentu menunjukkan kepada Anda dalam format grafis waktu tunggu total (atau pilihan waktu tunggu rata-rata atau tipikal Anda) untuk pengguna selama sebulan. Pada grafik itu, setiap warna mewakili pernyataan SQL individual, memberi Anda representasi visual yang menarik dari pernyataan mana yang paling lama dijalankan.

Meskipun produk ini bukan alat pengoptimalan kueri SQL yang sebenarnya, beberapa fungsinya dapat membantu Anda melakukannya. Misalnya, ia dapat memantau dan mengukur waktu eksekusi kueri dan juga akan memberikan beberapa saran penyetelan meskipun cenderung terkait dengan konfigurasi database daripada kode kueri.

Harga untuk SolarWinds Database Performance Analyzer mulai dari $1995 dan bervariasi sesuai dengan jumlah dan jenis instans database yang akan dipantau. Jika Anda ingin menguji coba produk sebelum membelinya, tersedia versi uji coba 14 hari yang berfungsi penuh .

2. Penyetel Kueri SQL untuk Manajer Diagnostik SQL

The SQL Diagnostik Manajer adalah salah satu alat database pemantauan atas tersedia. Tetapi ketika melengkapinya dengan penyetel kueri SQL , yang Anda dapatkan adalah salah satu alat pengoptimalan kueri SQL terbaik. Manfaatnya berlipat ganda. Ini mengidentifikasi kueri SQL yang bermasalah melalui profil basis data dari analisis waktu tunggu. Itu juga dapat memberi Anda rekomendasi penyetelan yang dibuat secara otomatis dengan wizard penyetelan kueri SQL. Alat ini akan memverifikasi kinerja kueri SQL melalui pengujian beban di lingkungan produksi yang disimulasikan.

The SQL Query Tuner akan dengan cepat dan mudah mengidentifikasi SQL query yang menyebabkan kinerja database miskin melalui basis data profil dan menampilkan visualisasi grafis dari analisis waktu tunggu. Ini akan memantau seluruh sumber data dalam rentang waktu yang dapat dikonfigurasi dengan pembuatan profil berkelanjutan. Sebagai hasilnya, Anda akan mendapatkan pemahaman yang lebih baik tentang bagaimana SQL Server berencana untuk mengeksekusi kueri SQL dan berbagai biaya kinerja.

6 Alat Pengoptimalan Kueri SQL Terbaik di tahun 2021

Alat ini akan menyajikan solusi yang disarankan secara otomatis dengan wizard penyetelan kueri SQL yang menyediakan konteks penting untuk penyetelan kueri SQL. Ini fitur analisis indeks kode warna yang digunakan, tidak digunakan, dan indeks yang hilang dengan rekomendasi untuk kinerja yang optimal. Anda dapat menghasilkan kemungkinan kasus dan menemukan alternatif terbaik untuk pernyataan SQL yang diberikan dengan menyertakan penulisan ulang kueri SQL dan injeksi petunjuk.

The SQL Query tuner dilengkapi diagram tala unik visual yang query SQL yang memungkinkan Anda memahami dampak dari pernyataan SQL pada database menggunakan diagram bukannya rencana eksekusi yang rumit. Indeks dan batasan pada tabel dan tampilan ditampilkan dengan statistik tabel, dan gabungan yang digunakan dalam pernyataan SQL (seperti gabungan Cartesian, gabungan Cartesian tersirat, dan hubungan banyak ke banyak) dengan diagram.

Verifikasi kinerja kueri SQL yang ada dan alternatif terhadap database melalui pengujian beban. Konfigurasikan kueri SQL untuk dijalankan beberapa kali secara paralel dan untuk mengamati bagaimana mereka merespons lingkungan produksi yang disimulasikan tanpa risiko pengujian yang sebenarnya dalam produksi. Dengan menggunakan alat ini, Anda dapat menyetel kueri SQL yang berkinerja buruk untuk SQL Server dari antarmuka yang intuitif.

The SQL Query Tuner adalah add-on untuk SQL Diagnostik Manajer . Jika Anda belum memiliki produk itu, keduanya dapat dibeli bersama sebagai SQL Diagnostic Manager Pro seharga $2 156 per lisensi, uji coba 14 hari gratis tanpa kartu kredit yang diperlukan juga tersedia dari vendor produk

3. Studio Manajemen SQL Server

Jika server database Anda adalah Microsoft SQL Server, mungkin alat Microsoft sendiri, SQL Server Management Studio (SSMS) , adalah semua yang Anda butuhkan. Seperti yang Anda ketahui, alat—yang pertama kali diluncurkan pertama kali diluncurkan dengan Microsoft SQL Server 2005—digunakan untuk mengonfigurasi, mengelola, dan mengelola semua komponen dalam Microsoft SQL Server. Ini mencakup editor skrip dan alat grafis yang bekerja dengan objek dan fitur layanan. Apa yang mungkin tidak Anda ketahui adalah bahwa salah satu alat SSMS, SQL Server Database Engine Tuning Advisor (DTA) dapat digunakan untuk optimasi query SQL.

6 Alat Pengoptimalan Kueri SQL Terbaik di tahun 2021

Tujuan utama DTA adalah menganalisis database dan memberikan rekomendasi. Menurut dokumentasi resmi Microsoft, alat ini dapat membantu Anda memecahkan masalah kinerja kueri masalah tertentu, menyetel serangkaian besar kueri di satu atau lebih basis data, melakukan analisis eksplorasi bagaimana-jika dari potensi perubahan desain fisik, dan mengelola ruang penyimpanan.

Salah satu hal terbaik tentang SQL Server Management Studio adalah harganya. Ini adalah alat gratis dari Microsoft yang dapat Anda gunakan untuk mengelola tidak hanya SQL Server tetapi juga Database Azure SQL. Ini mungkin bukan alat yang paling ramah pengguna di luar sana tetapi, mengingat harganya, mungkin layak untuk dilihat.

4. EverSQL

EverSQL menarik karena merupakan salah satu dari sedikit alat pengoptimalan SQL online. Administrator dapat menggunakan alat ini untuk mendapatkan rekomendasi penyetelan kueri dan saran peningkatan pengindeksan. Dukungan basis data di EverSQL agak terbatas. Namun, itu mendukung mesin basis data berbayar dan gratis dan sumber terbuka yang paling populer termasuk MSSQL, Oracle, MySQL, MariaDB, dan PerconaDB. Faktanya, karena ini adalah alat offline yang tidak memiliki koneksi ke database Anda, secara teoritis, ini dapat mengoptimalkan dan kueri SQL tetapi akan melakukan pekerjaan yang lebih baik jika mengetahui jenis mesin database apa yang akan memproses kueri yang dioptimalkan.

6 Alat Pengoptimalan Kueri SQL Terbaik di tahun 2021

Menggunakan alat ini sangat sederhana. Anda menyambungkan ke situs, memilih tipe dan versi database Anda, dan menempelkan kode kueri SQL. Untuk mendapatkan rekomendasi pengindeksan dan memungkinkan alat untuk menerapkan transformasi kueri tingkat lanjut, Anda dapat secara opsional mengunggah struktur skema database Anda. Anda mengklik "Berikutnya" dan dalam hitungan detik, Anda mendapatkan versi kueri yang dioptimalkan bersama dengan beberapa rekomendasi pengindeksan.

EverSQL tidak hanya melakukan optimasi kueri. Beberapa alat online gratis dan berguna lainnya juga ditawarkan. Ada, misalnya, SQL Query Syntax Check & Validator, Query Minifier untuk Pernyataan SQL, dan Query Formatter.

Struktur Harga EverSQL sederhana. Anda memiliki pilihan paket gratis yang memberi Anda satu pengoptimalan kueri gratis per hari selama 30 hari. Ini adalah rencana percobaan. Selanjutnya, Anda memiliki paket Dasar seharga $29/bulan yang mencakup 10 pengoptimalan bulanan dan paket Plus seharga $135/bulan dengan 30 pengoptimalan per bulan dan dukungan obrolan langsung. Paket yang disesuaikan juga dapat diatur untuk memenuhi kebutuhan spesifik Anda.

5. Penjelajah Paket SentryOne

Plan Explorer adalah alat gratis dari SentryOne . Ini adalah salah satu alat analisis dan pengoptimalan kueri SQL terbaik. Alat ini dapat membantu Anda dengan cepat menemukan akar masalah kueri SQL Server terberat. Itu terbuat dari beberapa modul. Analisis Indeks menggunakan algoritme penilaian untuk membantu Anda menentukan indeks terbaik untuk mendukung kueri tertentu. Anda dapat dengan mudah melihat indeks yang direkomendasikan, membuat dan memodifikasi indeks, serta mendeteksi dan memperbarui statistik lama.

Modul analisis statistik menunjukkan kepada Anda dampak parameter kueri yang dikompilasi dan runtime pada kinerja. Ini memungkinkan Anda dengan cepat menemukan kemiringan data yang dapat berkontribusi pada masalah sniffing parameter, memvisualisasikan potensi masalah utama yang meningkat, dan mengidentifikasi peluang untuk indeks yang difilter.

6 Alat Pengoptimalan Kueri SQL Terbaik di tahun 2021

Modul Profil Kinerja dan Pemutaran Kueri akan memutar ulang kueri dan mengakses statistik kinerja langsungnya. Dengan menggunakan alat ini, Anda dapat memutar ulang profil kueri untuk melihat dengan tepat operator mana yang menambahkan beban paling banyak pada sumber daya sistem. Tidak perlu menjalankan kueri lagi.

Sementara sebagian besar pengoptimal kueri SQL menggunakan perkiraan biaya paket, Plan Explorer dapat menampilkan biaya aktual yang diamati. Dan Anda dapat melihat perbedaan biaya dengan mengalihkan tampilan antara Estimasi dan Aktual. Ada lebih banyak fitur pada alat gratis ini daripada yang kami punya waktu untuk menyajikannya. Tetapi karena ini adalah alat gratis, mungkin Anda ingin mencobanya dan melihat sendiri.

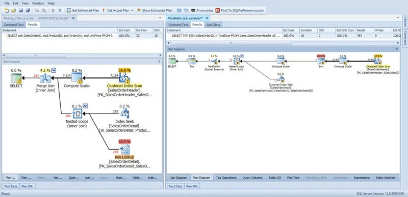
6. dbForge Studio untuk SQL Server

Devart 's dbForge Studio untuk SQL server adalah alat GUI server SQL all-in-one yang dapat digunakan untuk manajemen SQL Server, administrasi, pengembangan, pelaporan data, analisis, pengoptimalan, dan banyak lagi. Pengembang SQL dan administrator basis data dapat menggunakan alat GUI untuk mempercepat hampir semua tugas basis data kompleks seperti merancang basis data, menulis kode SQL, membandingkan basis data, menyinkronkan skema dan data, menghasilkan data uji yang berarti, antara lain.

6 Alat Pengoptimalan Kueri SQL Terbaik di tahun 2021

dbForge Studio untuk server SQL menyertakan Alat Rencana Kueri SQL , alat pengoptimalan kueri khusus. Fitur fitur diagram rencana eksekusi membantu memvisualisasikan dan menyetel rencana eksekusi kueri dengan menunjukkan dengan tepat node yang menjalankan lambat. Tab Statistik Tunggu alat ini memungkinkan Anda dengan mudah mendeteksi potensi kemacetan dalam kueri Anda dengan menampilkan daftar peristiwa dan waktu tunggu yang terkait dengannya. Anda juga dapat menggunakan pohon rencana alat untuk mendapatkan informasi tentang bagaimana SQL Server mengeksekusi pernyataan SELECT. Ini akan menunjukkan kepada Anda di mana menambahkan indeks ke tabel atau mengoptimalkan penggabungan tabel, misalnya, dapat meningkatkan kinerja.

Alat, yang juga dikenal sebagai  T-SQL Query Profiler , dibangun ke dalam versi Standar, Profesional, dan Enterprise dari dbForge Studio untuk server SQL yang masing-masing dihargai $249,95, $499,95, dan $699,95. Uji coba 30 hari gratis untuk seluruh produk—bukan hanya alat pengoptimalan kueri—tersedia.

Leave a Comment

5 Alternatif Terbaik untuk Microsoft Access (Edisi 2021)

5 Alternatif Terbaik untuk Microsoft Access (Edisi 2021)

Temukan alternatif terbaik untuk Microsoft Access yang dapat meningkatkan produktivitas Anda dalam manajemen basis data.

Kolektor dan Penganalisis NetFlow Terbaik di tahun 2021

Kolektor dan Penganalisis NetFlow Terbaik di tahun 2021

Penelitian mendalam kami mengungkapkan kolektor NetFlow dan penganalisis lalu lintas terbaik untuk Windows. Temukan alat gratis yang berfungsi dengan baik untuk kebutuhan jaringan Anda.

Daftar Periksa Kepatuhan HIPAA dan Alat untuk Digunakan

Daftar Periksa Kepatuhan HIPAA dan Alat untuk Digunakan

Jika Anda berada di industri kesehatan atau entah bagaimana terlibat dengan TI di industri itu, kemungkinan Anda pernah mendengar tentang HIPAA. Portabilitas Asuransi Kesehatan

Kolektor dan Penganalisis sFlow Gratis Terbaik Ditinjau pada tahun 2021

Kolektor dan Penganalisis sFlow Gratis Terbaik Ditinjau pada tahun 2021

sFlow adalah protokol analisis aliran yang dibangun ke dalam banyak perangkat jaringan. Kami meninjau lima Kolektor dan Penganalisis sFlow Gratis Terbaik.

Alat dan Perangkat Lunak Pemantauan Infrastruktur Tanpa Agen Terbaik di tahun 2021

Alat dan Perangkat Lunak Pemantauan Infrastruktur Tanpa Agen Terbaik di tahun 2021

Untuk membantu Anda memilih yang tepat, kami memperkenalkan alat pemantauan infrastruktur tanpa agen terbaik dan memberi Anda tinjauan singkat masing-masing.

Jaminan Surat SolarWinds – TINJAUAN 2021

Jaminan Surat SolarWinds – TINJAUAN 2021

Keamanan email adalah tugas penting penyedia layanan terkelola. Sedang meninjau SolarWinds Mail Assure, salah satu alat terbaik untuk tujuan itu.

Lembar Cheat Perintah Windows PowerShell – Panduan Utama yang Anda Butuhkan

Lembar Cheat Perintah Windows PowerShell – Panduan Utama yang Anda Butuhkan

Jika Anda adalah pengguna kekuatan Windows, Anda mungkin tahu dan memahami bagaimana melakukan berbagai operasi pada PC Anda dapat memiliki lebih dari satu pendekatan dan

Alat Pemantauan Jaringan Terbaik untuk Windows 10 pada tahun 2021

Alat Pemantauan Jaringan Terbaik untuk Windows 10 pada tahun 2021

Monitor jaringan Windows memerlukan alat dengan persyaratan terbatas. Hari ini, kami melihat alat pemantauan jaringan terbaik untuk Windows 10.

Alat Uji dan Pemantauan Latensi Jaringan Terbaik di tahun 2021

Alat Uji dan Pemantauan Latensi Jaringan Terbaik di tahun 2021

Latensi tampaknya menjadi musuh nomor satu jaringan. Alat pengukuran latensi ini akan mengajarkan cara menguji latensi untuk mendeteksi, menemukan, dan memperbaiki masalah.

6 Alat Pengoptimalan WAN Terbaik yang Telah Kami Uji pada tahun 2021

6 Alat Pengoptimalan WAN Terbaik yang Telah Kami Uji pada tahun 2021

Optimalisasi WAN seringkali merupakan alternatif hemat biaya untuk peningkatan bandwidth. Baca terus selagi kami meninjau beberapa alat pengoptimalan WAN terbaik.