2021年のWindowsおよびLinux用の最高のFTPおよびSFTPクライアント(レビュー)

ファイル転送プロトコル(FTP)は、永遠に存在しています。これは、あるコンピュータシステムから別のコンピュータシステムにあらゆる種類のファイルを移動するために最もよく使用される方法です。完全に相互運用できるように設計されているため、互換性のないシステム間でファイルを簡単に転送できます。

FTPはクライアントサーバーシステムです。FTP経由でファイルを転送するには、FTPクライアントを使用します。FTPクライアントは、リモートコンピューターで実行されているFTPサーバーに接続します。その時代を考えると、そこにたくさんのFTPクライアントソフトウェアがあることを想像することができます。

私たちはそれらを見つけて試すという大変な作業の多くを行いました。WindowsとLinuxに最適なFTPおよびSFTPクライアントのリストを提示できることをうれしく思います

2021年のWindowsおよびLinux用の最高のFTPおよびSFTPクライアント(レビュー)

よくあることですが、FTPプロトコルをより詳細に紹介することから始めます。次に、セキュリティについて説明します。プロトコルのセキュリティ上の懸念に対処するためにSFTPがどのように導入されたかを見ていきます。次に、FTP転送を保護する別の方法であるFTPについて簡単に説明します。また、ファイルを安全に転送する方法として最近人気が高まっているSCPについても紹介します。

最後に、コアマターの準備が整います。まず、Windowsに最適なSFTPクライアントを確認します。次に、Linuxで利用できるものを確認します。最後になりましたが、マルチプラットフォームで両方のオペレーティングシステムで利用できるいくつかのパッケージについても確認します。

FTPとは何ですか?

ファイル転送プロトコルは1971年に最初に作成されました。これは、コンピュータの時代にはほとんど先史時代です。プロトコル仕様は1880年に更新され、その後1985年に更新されました。それ以来、ほとんど変更されていません。

FTPは、FTPサーバーとFTPクライアント間でファイル転送が行われるクライアントサーバープロトコルです。これらは2つのまったく異なるソフトウェアであり、一部のベンダーはFTPクライアントとFTPサーバーソフトウェアの両方を提供していますが、私たちが知っているソフトウェアでは、両方を1つのパッケージで提供していません。

他のより粗雑なファイル転送システムとは異なり、FTPはファイル転送に加えて幅広いファイル管理機能を提供します。FTPクライアントに対して、FTPサーバーは、コンピューターのファイルシステムと意図的に異なるファイル階層を提示します。実際、FTPサーバーは、多くの場合、ホストのファイルシステムの一部をクライアントに提示します。クライアントは無料です—ユーザーのファイルアクセス権限の範囲内です。これについては、すぐに詳しく説明します。ディレクトリを参照したり、ファイルを一覧表示したり、場合によっては他のファイル管理タスクを実行したりします。

元のFTPクライアントはコマンドラインユーティリティでしたが、現在、多くのFTPクライアントは、ローカルファイルマネージャーと非常によく似たグラフィカルユーザーインターフェイスを提供しています。ローカルファイルマネージャからFTPウィンドウにファイルをドラッグして転送を開始することをサポートしているものもあります。

SFTPとは何ですか?

FTPの世界におけるセキュリティは、多面的な現実です。このプロトコルには、非常に基本的なセキュリティが組み込まれています。何よりもまず、FTPはユーザーアカウントを使用してサーバーへのアクセスを制御します。したがって、FTPサーバーに接続しようとするFTPクライアントは、ユーザー名とパスワードを提供する必要があります。多くの場合、FTPサーバーは、基盤となるオペレーティングシステムのユーザーアカウントを認証に使用します。

FTPは、ユーザーが一部のファイルまたは一部のフォルダーにのみアクセスできるファイルシステムアクセス制御も実装しています。また、さまざまなファイルやフォルダへのさまざまなアクセス権を持つ可能性があります。読み取り専用にすることも、読み取り/書き込みできるものもあります。FTPのファイルアクセス権は、ローカルファイルシステムの権利と非常によく似ています。実際、ほとんどのFTPサーバーは、基盤となるファイルシステムのセキュリティとアクセス権限を使用しています。クライアントが匿名で接続し、FTPサーバーの制御下にあるファイルシステムの非常に制限されたサブセットにアクセスできるようにする匿名FTPもあります。

そのため、FTPはファイルやフォルダへのある程度安全なアクセスを提供しますが、いくつかのセキュリティ上の問題があります。手始めに、ユーザー名とパスワードはクリアテキストでクライアントとサーバー間で送信されます。したがって、パケットスニファを装備している人なら誰でもその情報を見ることができます。しかし、FTPのセキュリティ上の懸念はそれだけではありません。最大の問題は、ファイル転送自体が保護されていないことです。各ファイルは暗号化されずに転送され、悪意のある個人または組織によって傍受される可能性があります。

安全なファイル転送のためのSFTP

SFTP(SSHファイル転送プロトコル)は、FTPのセキュリティ問題に対処しようとします。しかし、私たちが信じるように導かれるかもしれないことに反して、SFTPはFTPと何の共通点もありません。SFTPは完全に異なるプロトコルであり、Secure Shell(SSH)プロトコルにいくつかのファイル転送およびファイル管理機能を追加します。SFTP over FTPの主な利点は、接続とファイル転送がSSHプロトコルを使用して暗号化され、スニッフィングから保護されることです。

FTPとSFTPは動作方法が非常に異なるため、多くのサーバー はどちらか一方を実行しますが、両方を実行することはありません。実際、SFTPはSSHサーバーに見られる機能であることがよくあります。

SFTPとFTPSは同じものではありません

SFTPとFTPSの間にはしばしば混乱があります。どちらもFTPのセキュリティ上の欠点に対処するファイル転送システムであるため、理解できます。ただし、動作方法はまったく異なります。SFTPがSSHを使用してファイル転送を暗号化する方法を見てきました。FTPSに関しては、実際にはクリアテキストの代わりにSSL暗号化を使用するFTPプロトコルです。FTPSはFTPに対して、HTTPSはHTTPに対してです。

どちらも安全なファイル転送を提供しているように見えるので、どちらを選択するか疑問に思われるかもしれません。現在、組織はSFTPを好む傾向があります。これは、制御に1つのTCPポートを使用し、データに1つのTCPポートを使用するFTPSとは異なり、SFTPはすべてを同じポートで送信するため、ファイアウォールの構成が少し簡単になるためです。

SCP:別の安全なファイル転送プロトコル

さらに混乱させるために、セキュアコピー(SCP)と呼ばれる別のセキュアファイル転送プロトコルも存在します。SCPは、SSHも使用するが、ファイル転送機能のみを提供する、より単純なプロトコルです。ファイルシステムを参照して、あるディレクトリから別のディレクトリに移動したり、SCPで使用可能なファイルのリストを表示したりする方法はありません。サーバーとの間でファイルをコピーするだけです。

Windowsに最適なFTPおよびSFTPクライアント

FTPとそのすべての保護されたバリアントに精通しているので、見つけることができる最高のFTPおよびSFTPクライアントを確認する準備が整いました。それらはすべて、少なくともFTP転送を処理しますが、他のユーザーもSFTP、FTPS、またはSCPをサポートします。各ソフトウェアで許可されるプロトコルを必ず指定します。Windowsは今でも最も使用されているオペレーティングシステムなので、そのプラットフォームに最適なクライアントを簡単に確認することから始めましょう。

1. Windows用のFTPボイジャーFTPクライアント(無料ダウンロード)

SolarWindsは、ネットワーク管理者の間でよく知られている名前です。同社は最高のネットワーク管理ツールのいくつかを作っています。たとえば、SolarWinds Network Performance Monitorは、間違いなく最高のSNMP監視ツールの1つです。SolarWindsは、管理者の特定のニーズに対応する多数の無料ツールでも知られています。

2021年のWindowsおよびLinux用の最高のFTPおよびSFTPクライアント(レビュー)

SolarWinds FTP Voyagerは、これらの無料ツールの1つです。以前はServ-uからのものでしたが、FTP Voyagerは、FTP、SFTP、およびFTPSファイル転送を処理するフル機能のクライアントです。このソフトウェアには、FIPS 140-2検証と、米国陸軍からのNetworthiness証明書が含まれているため、安全であると信頼できます。

FTP Voyager for Windowsには、クライアントとサーバー間のフォルダー同期のスケジュールされたファイル転送(手動と自動の両方)など、いくつかの便利な高度な機能があります。

クライアントには転送後のアクションもあり、たとえば、電子メールの送信、ファイルの削除、プログラムの実行、シャットダウン、および転送の完了後に他のアクションを実行できます。

2.CuteFTP

CuteFTPは、おそらくWindowsで最もよく知られているFTPクライアントであり、長い間使用されてきました。1996年から登場しています。この製品は、その存在によって数回手が変わり、現在は電子ファイル転送を専門とする会社であるGlobalscapeの一部となっています。

2021年のWindowsおよびLinux用の最高のFTPおよびSFTPクライアント(レビュー)

機能面では、このFTPクライアントには何も望まれていません。まず、FTP、FTPS、HTTP、HTTPS、SFTPなどのほとんどのプロトコルをサポートします。また、使用は非常に簡単で、ステップバイステップのウィザードを使用して新しい接続をすばやく設定できます。CuteFTPでは、構文の色分けを備えた組み込みのエディターのおかげで、FTPクライアントから直接リモートファイルを編集することもできます。

このソフトウェアは自動化もサポートしており、最小限のオーバーヘッドで転送のスケジュールとスクリプトを作成できます。さらに、COM対応のスクリプト言語またはプログラミング言語とも統合されます。CuteFTPは59.99ドルで購入でき、無料トライアルを利用できます。

3.CoffeeCup無料FTP

一部の人々は、CoffeeCupのHTMLエディターまたはその他のWeb関連ツールを知っています。しかし、Coffee Cupは、FreeFTPと呼ばれる非常に優れた無料のFTPクライアントにもなります。このTFPクライアントは、強力で、ユーザーフレンドリーで、高速になるように設計されています。サーバーへの接続はボタンをクリックするのと同じくらい簡単で、ファイルの転送はファイルをドラッグアンドドロップするだけです。

2021年のWindowsおよびLinux用の最高のFTPおよびSFTPクライアント(レビュー)

クライアントは、FTP、SFTP、FTPSファイル転送およびHTML転送を処理します。また、ローカルとリモートの両方で、いくつかの優れたファイル管理機能を備えています。しかし、Free FTPの最もユニークな機能の1つは、ブックマークを使用して、ローカルコンピューター、リモートサーバー、またはその両方のフォルダーに場所を保存できることです。リモートディレクトリ全体をローカルのzipファイルにワンクリックでアーカイブすることもできます。これは、たとえばWebサイトのバックアップに便利な機能です。

その名前が示すように、無料FTPは無料で利用できますが、CoffeeCupには、さらに多くの機能を備えた有料FTPクライアントであるDirectFTPと呼ばれる製品もあります。

Linuxに最適なFTPおよびSFTPクライアント

Linuxは、ネットワーク管理者に非常に人気のあるもう1つのプラットフォームであるため、LinuxFTPクライアントをリストに含める必要があると感じました。そして、歴史的に、これらのファイル転送プロトコルはすべてUnixを起源としていることを考えると、それはさらに理にかなっています。ご覧のとおり、このプラットフォームには優れたクライアントがたくさんあります。これがそれらの最高のものの小さなサンプルです。

4.gFTP

gFTPは、「オールディーズだがグッディ」の典型的な例です。このソフトウェアは約10年間更新されていませんが、依然として非常に人気があります。それは、良いことがどれほど続くことができるかを示しています。そして結局のところ、FTPプロトコル自体はそれよりずっと長く更新されていません。

2021年のWindowsおよびLinux用の最高のFTPおよびSFTPクライアント(レビュー)

gFTPクライアントは、直感的なユーザーインターフェイスと簡単な設定を提供します。これは、GNU Public LicenseAgreementの条件の下で配布される無料のマルチスレッドファイル転送クライアントです。このツールは、テキストベースのインターフェイスとGTKグラフィカルインターフェイスの両方を備えているため、GUIの有無に関係なく、どのLinuxでも実行できます。

このクライアントは、FTPとFTPSだけでなく、HTTPとHTTPSとSSH、つまりSFTP、およびFSPもサポートします。また、クライアントの制御下にある2台のサーバー間でファイルを直接転送するFXPをサポートすることもまれなクライアントの1つです。最後になりましたが、ツールは完全に国際化されており、そのインターフェイスは50を超える言語で利用できます。gFTPは、そのWebサイトから直接ダウンロードできます。

5. NcFTP

NcFTP以外の主な目的は、ほとんどの* nixシステムに組み込まれているstockFTPコマンドを、より多くの機能を備えたものに置き換えることでした。そのため、このソフトウェアはFTPプロトコルへの強力で柔軟なインターフェイスを提供します。

2021年のWindowsおよびLinux用の最高のFTPおよびSFTPクライアント(レビュー)

プログラムは、特に他の製品と比較した場合、かなりわかりやすく装飾されていないように見えるかもしれませんが、多くの貴重なパフォーマンスと使いやすさの機能を備えています。製品の最も優れた機能の中には、進行状況メーター、ファイル名の完了、コマンドライン編集、バックグラウンド処理、ダウンロードの自動再開、ブックマーク、およびキャッシュされたディレクトリリストがあります。このソフトウェアはファイアウォールやプロキシとも連携し、ディレクトリツリー全体を簡単にダウンロードできます。

ただし、これはグラフィカルツールではありません。そのインターフェースはすべてテキストベースです。起動すると、ツールのシェルに移動し、コマンドを入力して結果を確認します。コマンドは、一般的なオペレーティングシステムのコマンドに似ています。openを使用してリモートFTPサーバーへの接続を開くか、cdを使用してそのディレクトリ構造内を移動します。

6.LFTP

LFTPは、さらに別のテキストモードFTPクライアントです。これらはLinuxの世界では非常に一般的です。このクライアントは、FTP、HTTP、FISH、SFTP、HTTPS、およびFTPSを含むいくつかのプロトコルをサポートします。BitTorrent転送も処理します。

2021年のWindowsおよびLinux用の最高のFTPおよびSFTPクライアント(レビュー)

このクライアントの主な差別化要因は、その信頼性です。このクライアントがファイルの転送に失敗する可能性はほとんどありません。転送の進行中にシェルを終了しても、完了するまでバックグラウンドプロセスとして実行され続けます。

この製品のその他の機能には、現在の転送が終了する前に次の転送を開始できるジョブキューイングや、特定の時間にファイルを転送するためのスケジュールされた実行が含まれます。また、ディレクトリ構造全体を自動的に転送できるミラーリング機能も言及する価値があります。LFTPはGNUGPLライセンスの下で配布されており、独自のWebサイトから無料でダウンロードできます。

Macに最適なFTPおよびSFTPクライアント

前のセクションから、Unix用の優れたGUI FTPクライアントはないように見えるかもしれませんが、真実からかけ離れたものはありません。最高のFTPクライアントは、実際にはWindowsとLinuxの両方のバージョンを持つマルチプラットフォーム製品です。マルチプラットフォームクライアントの利点の1つは、マスターした後、その知識をソフトウェアのすべてのバージョンに適用できることです。

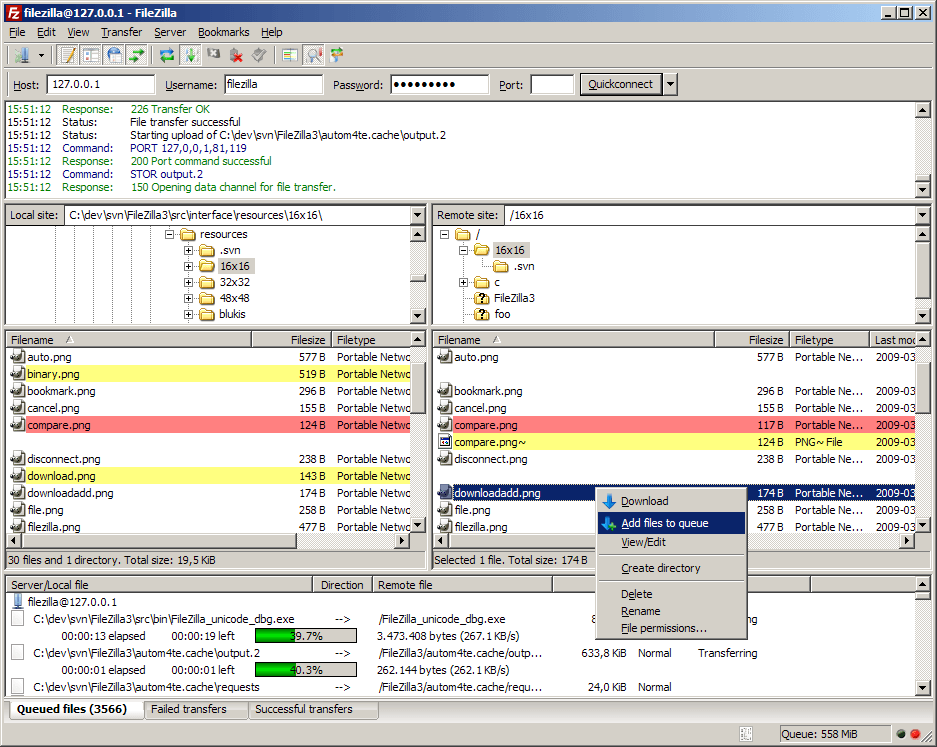
7. FileZilla

FileZillaは、おそらくすべてのFTPクライアントの中で最も有名です。WindowsとLinux、およびOS Xで利用でき、FTP、FTPS、およびSFTP転送をサポートします。

2021年のWindowsおよびLinux用の最高のFTPおよびSFTPクライアント(レビュー)

FileZillaは、タブ付きのグラフィカルユーザーインターフェイスを使用して、ユーザーがさまざまなタブで複数のタスクを同時に実行できるようにします。

機能面では、ソフトウェアには提供できるものがたくさんあります。主な機能の概要は次のとおりです。このソフトウェアには、ファイルをアップロードまたはダウンロードするためのドラッグアンドドロップインターフェイスがあります。また、再開をサポートしているため、転送を一時停止して後で完了することができます。FileZillaには、完全なWebサイトの管理と転送を容易にするサイトマネージャー機能と、ローカルディレクトリとリモートディレクトリのファイル名、サイズ、日付を比較するディレクトリ比較機能もあります。FileZillaは、GNUGPLライセンスの下で無料で利用できます。FileZillaのWebサイトからダウンロードできます。

8.無料のオープンFTPフェイス

その奇妙な名前にもかかわらず、Free Open FTP Face(しばしば単にFOFFと呼ばれる)はFTPクライアントとして興味深いオプションです。これは、GTK +ライブラリを使用してPythonで記述された軽量のグラフィカルクライアントです。

2021年のWindowsおよびLinux用の最高のFTPおよびSFTPクライアント(レビュー)

最新のユーザーインターフェイスを備えており、その主な重点は、追加機能を詰め込むのではなく、シンプルさと使いやすさです。ソフトウェアは、競合するパッケージが実行するすべてのことを実行するわけではありませんが、実行することは、うまく簡単に実行できます。

ただし、シンプルであることは、機能がないことを意味するわけではありません。FOFFにはいくつかの興味深いユニークな機能があります。たとえば、組み込みのtelnetおよびSSHクライアント、テキストビューア、画像ビューア、およびオーディオプレーヤーがあります。これらすべての組み込みツールを使用すると、別のツールを起動しなくても、ファイルを即座にプレビューできます。リモートホストでコマンドを入力することもできます。クライアントにはチェックサムのサポートも組み込まれており、ワンクリックのgzip圧縮と解凍が特徴です。FOFFは、GNU GPLライセンスの下で無料で利用でき、独自のWebサイトからダウンロードできます。

9. CrossFTP

CrossFTPは、Windows、Linux、およびOS X用の無料のFTPクライアントです。これには、かなりまともな機能が備わっています。まず、タブ付きのインターフェイスを使用すると、一度に多くの接続を開くことができます。ファイル転送は、ファイルをツールのタブにドラッグアンドドロップするだけで開始できます。

2021年のWindowsおよびLinux用の最高のFTPおよびSFTPクライアント(レビュー)

このソフトウェアにはパスワード暗号化も備わっているため、リモートサイトのパスワードはコンピューターにクリアテキストで保存されません。CrossFTPには、アーカイブファイルの圧縮、解凍、および参照が組み込まれたアーカイブ機能もあります。このクライアントの主な欠点は、FTP転送のみを実行することです。SFTPまたはFTPS機能が必要な場合は、有料のCrossFTPProバージョンにアップグレードする必要があります。ただし、FTPだけが必要な場合は、CrossFTPが最適な場合があります。

要約

「SFTPクライアントとは」や「SFTPクライアントの使い方」などの質問に簡単に答えることができます。上記で推奨するツールの1つを選択するだけです。試したことはありますか?彼らはあなたのためにどのように働きましたか?

Leave a Comment

Linuxでの帯域幅の監視:2021年の上位5つのツール

Linuxでの帯域幅の監視:2021年の上位5つのツール

Linuxがデータセンターでますます普及するにつれ、Linuxでの帯域幅の監視を検討し、最高のツールも検討しています。

2021年の6つの最高のPostgreSQL監視ツール

2021年の6つの最高のPostgreSQL監視ツール

PostgreSQLは非常に成熟したオープンソースデータベース管理システムです。2023年最新の最高のPostgreSQL監視ツールを見てみましょう!

2021年の9つの最高のモバイルデバイス管理ツール

2021年の9つの最高のモバイルデバイス管理ツール

組織のBYODの取り組みをサポートし、最高のモバイルデバイス管理ツールのレビューを通じて、企業のセキュリティと生産性を向上させる方法を見つけましょう。

マネージドファイル転送(MFT)2021年の最高のツールとソフトウェア

マネージドファイル転送(MFT)2021年の最高のツールとソフトウェア

マネージドファイル転送(MFT)の主要なプログラムと、FTPやWebベースのファイル転送を超える最適なツールを比較します。

2021年の7つの最高のWake-On-LANツール

2021年の7つの最高のWake-On-LANツール

Wake-on-LANテクノロジーは、コンピューターの電源をリモートでオンにするための非常に便利な手段です。最新のWake-on-LANツールを確認しましょう。

Windows PowerShellコマンドのチートシート–必要な究極のガイド

Windows PowerShellコマンドのチートシート–必要な究極のガイド

Windowsのパワーユーザーの場合、PCでさまざまな操作を実行する方法が、複数のアプローチを持っており、

ネットワークについて詳しく知るための 10 のベスト Ping スイープ ツール

ネットワークについて詳しく知るための 10 のベスト Ping スイープ ツール

Ping スイープはさまざまな方法で活用できます。ベスト 10 の Ping スイープ ツールの方法と紹介について説明しますので、読み続けてください。

Web サイトを監視するための 6 つの最適なツール

Web サイトを監視するための 6 つの最適なツール

Web サイトは重要であり、適切なパフォーマンスを得るために常に注意深く監視する必要があります。ここでは、Web サイトを監視するための最適なツールをいくつか紹介します。

パフォーマンスを追跡する 6 つの最適なネットワーク管理ツール

パフォーマンスを追跡する 6 つの最適なネットワーク管理ツール

ネットワーク管理ソフトウェア市場は非常に混雑しています。最適なネットワーク管理ツールの推奨事項に従って、検索を短縮します。

2022 年の開発チーム向けのベスト ソフトウェア導入ツール

2022 年の開発チーム向けのベスト ソフトウェア導入ツール

ここでは、任意の数のマシンを管理する煩わしさを軽減するための最高のソフトウェア展開ツールをいくつか紹介します。